CuteHMI - Services (CuteHMI.Services.3)
Services

Development status

Extension that helps to create services. Many extensions may need to behave like services or daemons, doing their tasks in the background, independently from UI. This extension helps to organize and coordinate them.

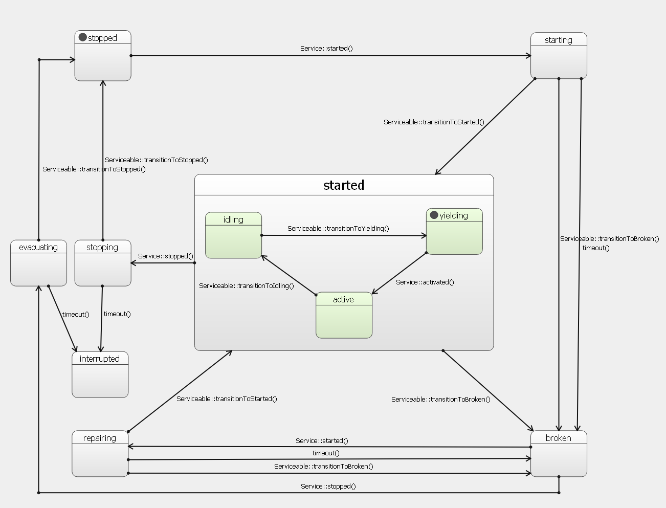
Services work on the basis of The State Machine Framework. Each service is controlled by its own state machine. This state machine is composed of some standard, predefined states commonly referred as state interface. The details of actions performed in those state, as well as some of the transitions, are a subject of cutehmi::services::Serviceable implementation.

State interface

Major classes

Each object that wants to become a service either extends cutehmi::services::AbstractService or implements cutehmi::services::Serviceable interface. In order to turn object that implements cutehmi::services::Serviceable interface into a service one has to embed it inside cutehmi::services::Service object.

Class cutehmi::services::SelfService can be used to define the service in QML without the need of using C++ API.

Class cutehmi::services::ServiceGroup can be used to conveniently manage a group of services.

Service operations can be managed by controllers (descendants of cutehmi::services::AbstractServiceController) and group rules (descendants of cutehmi::services::ServiceGroupRule).

Related pages